$0+

Snowy Cliff Rock

I want this!

Snowy Cliff Rock

$0+
37 ratings

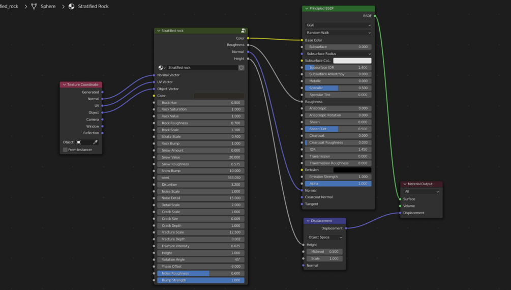
In geology, Stratification is the layering that you usually see in most sedimentary rocks and some igneous rocks formed near the earth's surface, In this project, I tried to replicate that layering within blender's shader editor, although I couldn't exactly achieve the look I was hoping for, I'm still happy with how it turned out, it's great for making cliffs! (and snowy terrains) plus, it's highly customizable so you can play around with it however you like :D

$
I want this!
1,743 downloads

You'll get 2 .blend files containing the scenes that I used to render the cover images, after downloading, you can append the material into a new file

Material too heavy on your device?
Disconnect the normal and roughness socket in the bsdf, and change the displacement settings from "Displacement and bump" to "Displacement only", in all likelihood, your viewport should get significantly faster without much loss in quality

Ratings

5
(37 ratings)
5 stars
97%
4 stars
3%
3 stars
0%
2 stars
0%
1 star
0%
Powered by