$0+

Sedimentary rock texture

48 ratings
I want this!

Sedimentary rock texture

$0+
48 ratings

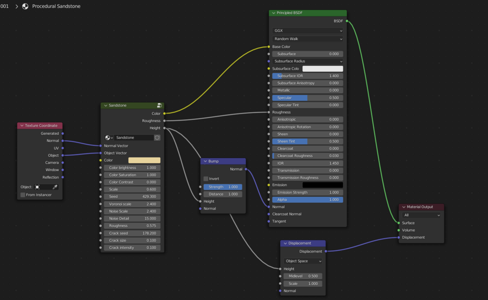
Rock texture procedurally made in blender, it has been made to be easily customizable with the help of the node group provided in the .blend, so that you can experiment with different values and find what suits your needs the best :D

$
I want this!
2,062 downloads

You'll get a .blend file containing the material applied on a cube, then you can append the material or copy the cube into a new file, since it's procedural, it will theoretically work on any object

Material too heavy on your device?
Disconnect the normal and roughness socket in the bsdf, and change the displacement settings from "Displacement and bump" to "Displacement only", in all likelihood, your viewport should get significantly faster without much loss in quality
Size
1.17 MB

Ratings

5
(48 ratings)
5 stars
98%
4 stars
0%
3 stars
2%
2 stars
0%
1 star
0%
Powered by