Profile PictureKubocarte
$0+

Sandy Rock

Add to cart

Sandy Rock

$0+
3 ratings

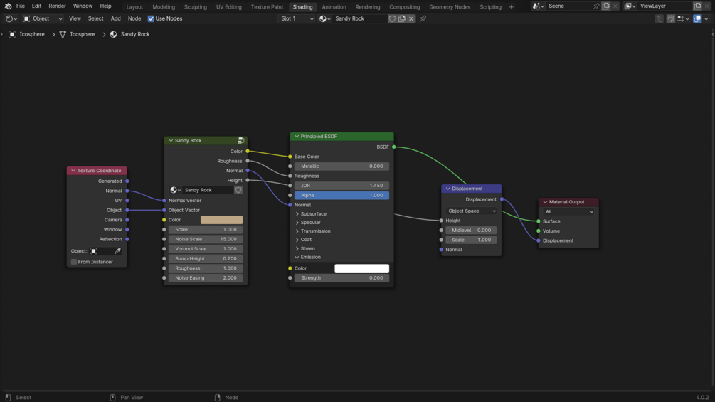
Realistic shader mimicking geological rock formations!

Created entirely through procedural textures in Blender's shader editor. Great for landscapes, close-up renders, or as a base for further detailing

The asset is offered free of charge. If you find it useful, please consider making a small donation to support my development of free resources for the 3D community :]

$
Add to cart

You'll get a .blend featuring the material applied on an icosphere, which you could append or copy-paste into your projects, the file also contains an HDRI by polyhaven used for scene lighting

Material too heavy on your device?
Disconnect the normal and roughness socket in the bsdf, and change the displacement settings from "Displacement and bump" to "Displacement only", in all likelihood, your viewport should get significantly faster without much loss in quality
Size
1.56 MB

Ratings

5
(3 ratings)
5 stars
100%
4 stars
0%
3 stars
0%
2 stars
0%
1 star
0%
Powered by