$0+

Mountain Rock

40 ratings
I want this!

Mountain Rock

$0+
40 ratings

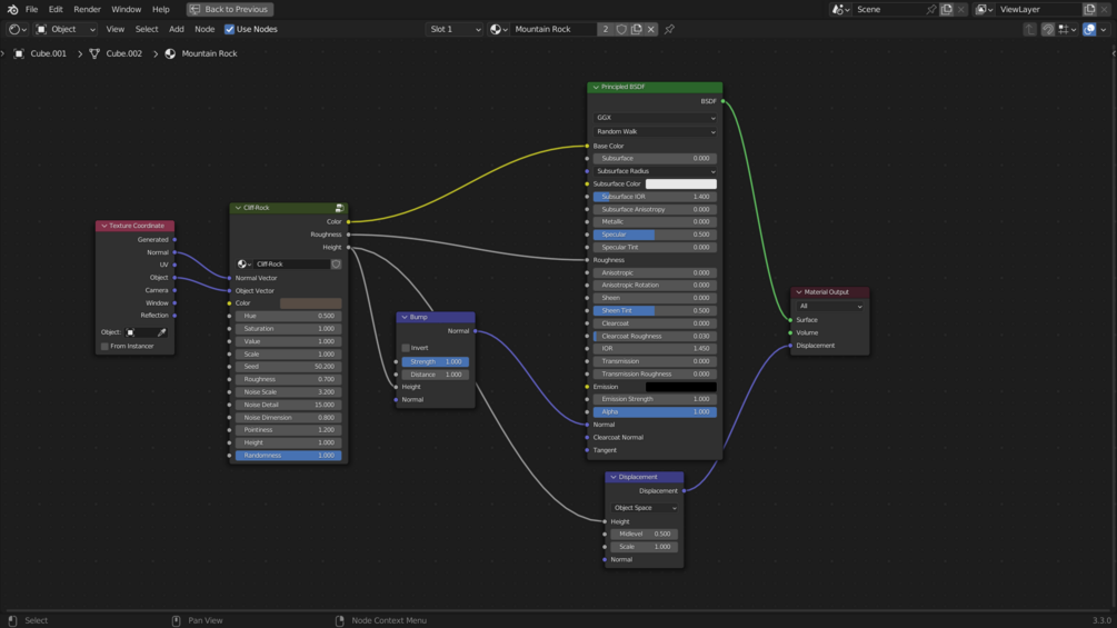
Mountains are usually composed of sedimentary and metamorphic rocks on the surface, which could be of several variations. This texture specifically tries to replicate the small-scale cliff rock formations in the terrain. Great for steep slopes in particular

The Material has been made to be easily customizable so you can alter its appearance as you prefer. It's free-for-all but tips will be appreciated =]

Hope you have a lot of fun creating!

$
I want this!
1,677 downloads

You'll get 2 .blend files, one that I used to render the thumbnail, and the other with the material applied on a subdivided cube.

Material too heavy on your device?
Disconnect the normal and roughness socket in the bsdf, and change the displacement settings from "Displacement and bump" to "Displacement only", in all likelihood, your viewport should get significantly faster without much loss in quality

Ratings

5
(40 ratings)
5 stars
98%
4 stars
0%
3 stars
2%
2 stars
0%
1 star
0%
Powered by